※ 실제 프로젝트를 진행하며 얻은 지식을 정리한 내용입니다.
※ 이론적인 내용보단 실무에서 사용하는 방식 위주로 작성하였습니다.
※ 잘못된 내용이 있다면 댓글로 지적 부탁드리겠습니다.
1. 크롬 개발자 모드 Network 소개
- 기본 개발자모드 사용법은 아래 게시물을 참고해주세요.
- Network 탭은 브라우저가 서버와 주고받는 모든 네트워크 요청을 확인할 수 있는 도구입니다.
2. Network 항목 설명

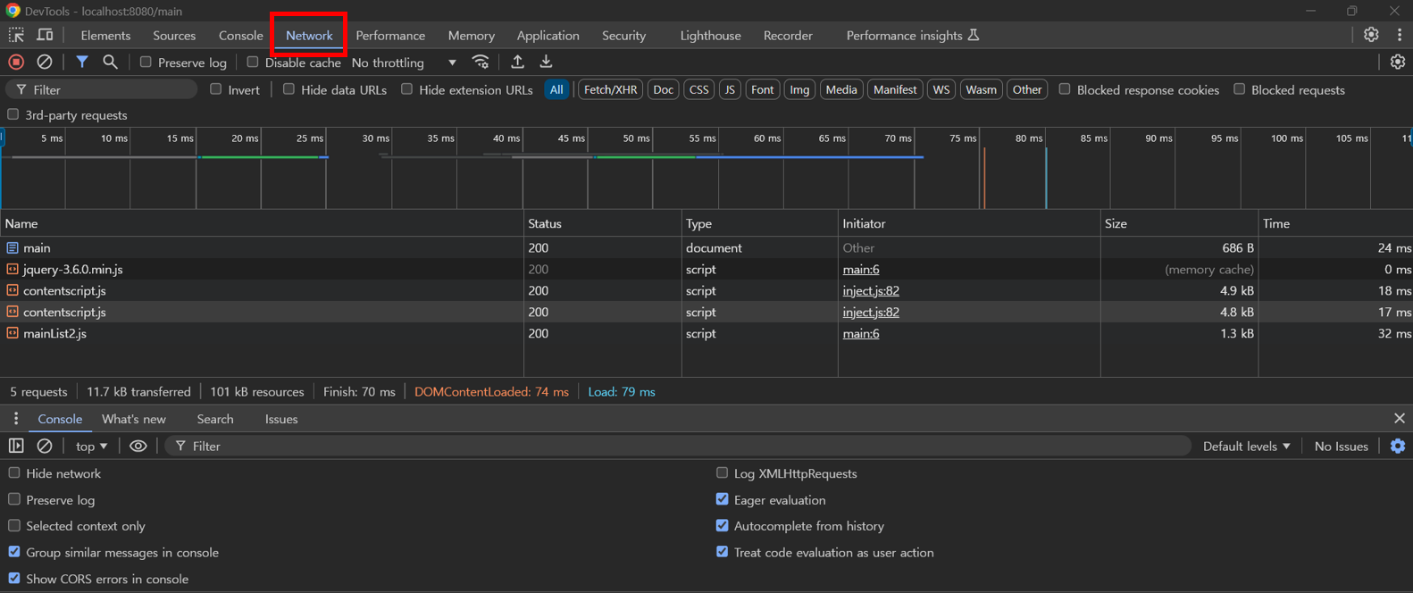
1) 개발자 모드로 진입 후 네트워크 탭으로 이동합니다. (진입방법)
크롬 개발자 모드 사용법(기본 디버깅)
※ 실제 프로젝트를 진행하며 얻은 지식을 정리한 내용입니다.※ 이론적인 내용보단 실무에서 사용하는 방식 위주로 작성하였습니다.※ 잘못된 내용이 있다면 댓글로 지적 부탁드리겠습니다.1.
devbeg.tistory.com

2) 진입 후 확인 가능한 항목은 다음과 같습니다.
2-1. 좌측 Name 항목은 브라우저(js에서 request)가 서버로 요청한 리소스의 이름 또는 URL의 끝 부분을 보여주는 칸입니다.
2-2. 만약 아무것도 나오지 않는 다면 새로고침 또는 페이지 재접속을 통해 해결 가능합니다.
2-3. 우측의 항목은 다음과 같습니다.
- Header : 브라우저가 서버에 보낸 정보입니다. 요청 주소, Method타입(Get, Post), 상태 등을 알 수 있습니다.
- Payload : 실제 서버로 던진 데이터를 확인할 수 있습니다. ajax요청 시 서버에 던진 파라미터 확인이 가능합니다.
- Preview : 서버에서 받은 응답(Response)을 시각적으로 보기 쉽게 보여주는 탭입니다. 리턴 받은 데이터 확인이 가능합니다.
- Response : 서버에서 받은 원본 데이터 입니다. 리턴 받은 데이터 확인이 가능합니다.
3. 사용예시
1) 전체적인 흐름은 다음과 같습니다.

1-1) 부서코드를 입력 후 부서명 확인 버튼 클릭 시 서버로 ajax요청이 전송되고, 서버에서 부서명을 리턴해줍니다.
2) 위 상황을 개발자 도구에서 다음과 같이 확인할 수 있습니다.


3) 버튼을 클릭하여 서버 요청이 전송되면 좌측 Name 탭에 요청(dept)이 보여집니다.
4) 요청(dept)을 클릭 시 해당 요청에 대한 상세 항목을 확인할 수 있습니다.


4-1) Header 항목에서 요청한 URL(/dept로 요청)을 확인할 수 있습니다.
4-2) Payload 항목에서 서버에 던진 파라미터(B0001)를 확인할 수 있습니다.


4-3) Preview 항목에서 JSON으로 리턴받은 데이터들을 확인할 수 있습니다.
4-4) Response 항목에서 리턴받은 데이터 원본을 확인할 수 있습니다.
4-5) Preview나 Response 둘 중에 보기 편한거로 보시면 됩니다.
'2F(IT) > 툴 설정 및 사용법' 카테고리의 다른 글
| [MyBatis] Mybatis null 에러 해결 방법 (3) | 2025.01.11 |
|---|---|
| 크롬 개발자 모드 사용법(기본 디버깅) (0) | 2025.01.04 |
| [MyBatis] Mybatis 반복문(foreach) 쓰는 법 (4) | 2024.12.27 |
| [Notepad++] 문장 맨 앞이나 맨 뒤에 문자 추가(정규식) 활용 (0) | 2024.12.20 |
| 인포매티카 프로세스 확인 (3) | 2023.12.09 |